Nirvana Lab

Home / Blog / Why ERP, CRM, and MES Don’t Talk to Each Other – And How Smart Manufacturing Systems Fix It 
Table of Contents

Why ERP, CRM, and MES Don’t Talk to Each Other – And How Smart Manufacturing Systems Fix It 

Why ERP, CRM, and MES Don’t Talk to Each Other - And How Smart Manufacturing Systems Fix It

In the era of Industry 4.0, manufacturers across the United States and North America are under pressure to produce faster, operate more efficiently, and respond to customer demands with greater flexibility. Most organizations have already invested in enterprise systems like ERP, CRM, and MES. Yet instead of gaining clarity, many still struggle with disconnected data and limited visibility. 

These systems are powerful on their own, but they often operate in silos. Information moves slowly, updates are inconsistent, and teams rely on manual workarounds to bridge the gaps. 

Why do systems designed to support core manufacturing operations struggle to work together? And how do Smart Manufacturing systems solve this problem in a practical way? 

This blog explains the reasons behind the disconnect, how Smart Manufacturing addresses it, the role platforms like Liferay play, and how Nirvana Lab supports manufacturers on this journey. 

Understanding the Key Systems in Manufacturing

Before exploring the integration challenges, it helps to understand what each system is responsible for in a manufacturing environment.

ERP: The Operational Backbone

ERP systems manage the core business processes that keep manufacturing organizations running. These typically include procurement, inventory management, finance, accounting, supply chain planning, and human resources.

Common ERP platforms used by U.S. manufacturers include SAP S/4HANA, Oracle Cloud ERP, Microsoft Dynamics 365, and Infor. While ERP systems are excellent at managing enterprise-level processes, they are usually not designed for real-time shop-floor execution or direct customer engagement.

CRM: The Customer Relationship Engine

CRM systems such as Salesforce, Microsoft Dynamics CRM, and HubSpot focus on managing customer interactions. They store and track leads, sales opportunities, orders, service requests, and marketing activities.

For manufacturers selling to B2B customers, CRM systems provide valuable insights into demand and customer expectations. However, CRM data often sits apart from production and operational systems.

MES: The Shop-Floor Control Center

MES platforms manage real-time production activities on the shop floor. They handle work order execution, machine monitoring, quality checks, and operator instructions.

Systems like Rockwell FactoryTalk, Siemens SIMATIC IT, and Apriso are designed for manufacturing execution. However, they are frequently isolated from ERP and CRM systems, limiting enterprise-wide visibility.

Why ERP, CRM, and MES Don’t Talk to Each Other

Despite their importance, ERP, CRM, and MES rarely communicate seamlessly. There are several reasons for this.

They Were Built for Different Purposes

ERP, CRM, and MES were designed to solve different problems. ERP focuses on transactions and planning, CRM focuses on customers and demand, and MES focuses on execution on the shop floor.

Each system uses its own data models, structures information differently, and operates on different timelines. MES works in near real time, ERP typically updates in scheduled batches, and CRM updates asynchronously. Without a shared foundation, integration becomes difficult.

Legacy Architectures and Limited APIs

Many manufacturers still rely on older ERP or MES platforms that lack modern APIs. These systems often depend on file-based data exchanges such as CSV or EDI and are not built for real-time communication.

As a result, integrations become fragile, delayed, or heavily manual, leading to inconsistent data.

Distinct Update Cadences

When ERP and CRM update periodically while MES updates continuously, timing mismatches occur. Without middleware to synchronize these systems, reports and dashboards quickly fall out of sync.

This leads to situations where customer-facing systems show outdated information while production has already moved ahead.

Disparate Master Data Definitions

Common terms such as product code, work order, batch number, or delivery date can have different meanings across systems. Without shared master data governance, systems struggle to align.

Organizational Separation of Functions

In many manufacturing organizations, ERP is owned by finance or operations, CRM by sales or marketing, and MES by plant operations or IT. This separation often slows integration initiatives and reinforces silos.

The Business Impact of Non-Integrated Systems

When ERP, CRM, and MES do not share data effectively, the impact is felt across the organization.

Executives lack end-to-end visibility from customer order to production execution. Sales teams commit to delivery dates without clear insight into manufacturing capacity. Inventory levels rise to buffer against uncertainty. Manual data reconciliation increases effort and errors. Customer satisfaction suffers due to missed or inaccurate updates.

Over time, these issues affect margins, delivery performance, and customer trust.

Enter Smart Manufacturing - Redefining Connectivity and Intelligence

Smart Manufacturing focuses on connecting systems, data, and workflows across the enterprise. It combines connected technologies, analytics, and integrated platforms to improve both production and business outcomes.

At its core, Smart Manufacturing enables seamless data flow, real-time visibility, intelligent automation, and unified decision-making across functions.

How Smart Manufacturing Fixes the Communication Gaps

Smart Manufacturing addresses the disconnect between ERP, CRM, and MES through several key capabilities.

Establishing a Central Integration Layer

A central integration platform connects systems using APIs, transforms and normalizes data, and maintains consistent master data. This allows real-time data exchange between shop-floor systems, enterprise applications, and customer-facing platforms.

Standardizing Data Across Systems

Smart Manufacturing introduces common definitions for products, orders, processes, and KPIs. With a shared data model, systems speak the same language and data moves smoothly.

Enabling Event-Driven Workflows

Instead of relying on batch updates, Smart Manufacturing supports event-driven processes. Orders created in CRM trigger planning in ERP, production events in MES update downstream systems, and quality issues generate alerts automatically.

Providing a Unified Operational View

Managers and executives gain access to dashboards that show demand forecasts, production status, inventory levels, and delivery timelines in one place. This improves decision-making and reduces guesswork.

The Role of Liferay in Smart Manufacturing Integration

Liferay is a flexible digital experience platform that acts as a central connective layer between ERP, CRM, and MES systems - while also providing a unified user experience.

Here’s how Liferay fits into Smart Manufacturing:

Unified Integration Hub

Liferay can:

  • Connect via APIs to ERP systems like Oracle NetSuite, SAP, and Microsoft Dynamics 
  • Interface with CRM platforms like Salesforce or Dynamics CRM 
  • Integrate with MES platforms through connectors, APIs, or middleware 

 

It doesn’t replace existing systems  it unifies them. 

Centralized Dashboards and Portals

Instead of asking users to log into multiple platforms:

  • Liferay surfaces all relevant data in one portal 
  • Custom dashboards provide rolebased visibility for executives, planners, operators, and sales teams 
  • Realtime KPI widgets bring operational intelligence to every stakeholder 

Role-Based Access and Security

With single sign-on (SSO) and granular access control, Liferay ensures:

  • Secure access to crosssystem data 
  • Compliance with industry standards (especially important for regulated U.S. manufacturers) 
  • Traceable audit logs and user permissions 

Event and Workflow Orchestration

Liferay supports:

  • Event subscriptions and triggers 
  • Workflow automation across systems 
  • Notifications and alerts integrated with business processes 

Scalability and Modern Architecture

Built on modular principles, Liferay:

  • Scales with enterprise growth 
  • Reduces dependency on custom pointtopoint integrations 
  • Improves total cost of ownership compared to hardwired system connections 

ERP vs CRM vs MES vs Liferay - A Practical Comparison

Here’s a comparison table that illustrates the strengths and limitations of each system in a Smart Manufacturing context:

Aspect / Capability ERP CRM MES Liferay (Integration Layer)
Primary Focus Business operations & financials Customer engagement & sales Production execution & control Unified experience & integration across systems
Data Ownership Financials, inventory, procurement Customer, order, service data Shop-floor status, quality, output Aggregated data from all systems
Real-Time Production Visibility Limited None Yes Yes (aggregated from MES + others)
Unified Reporting Domain-specific reporting Sales & service reporting Operational reporting Cross-system dashboards
User Experience (UX) Functional, ERP-centric Sales-centric Technical, shop-floor Role-based, unified across systems
Master Data Consistency Needs governance Needs governance Needs governance Central master data framework
Integration Capability Varies; may require middleware Varies; may require middleware Varies; often proprietary Built-for integration (APIs, connectors, orchestration)
Best Fit Finance, inventory, compliance Customer acquisition & retention Execution, quality, production control Data orchestration, unified workflows & dashboards
Typical Bottlenecks Without Integration Delayed planning & order updates Missed customer visibility Data isolation from business context N/A - solves the bottlenecks
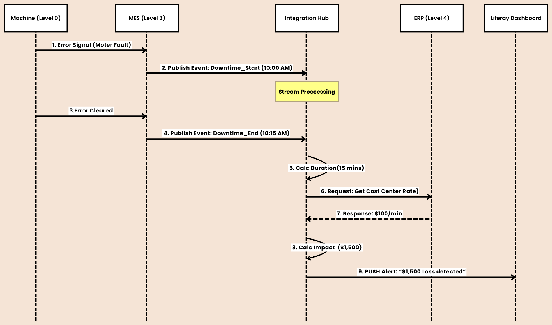
The Smart Manufacturing Architecture

Figure 1: The Smart Manufacturing Architecture. Instead of rigid point-to-point connections, an Integration Hub (Liferay) orchestrates data flow between CRM, ERP, and MES in real-time, feeding a unified dashboard for all users. 

How Smart Manufacturing Works in Practice (U.S. Case Example)

In a typical U.S. manufacturing scenario, a sales representative creates a new order in CRM. The order flows through the integration layer into ERP for planning and inventory validation. Production schedules are then sent to MES, where execution begins.

As production progresses, MES updates ERP and CRM in real time. Sales teams can provide accurate delivery updates, and leadership gains visibility into performance through unified dashboards.

Analytics across systems highlight trends in lead times, quality, and forecast accuracy, supporting continuous improvement.

How Smart Manufacturing Works in Practice (U.S. Case Example)

Top Business Benefits for North American Manufacturers

Smart Manufacturing integration delivers measurable benefits. Manufacturers gain real-time visibility across the order lifecycle, more accurate forecasts, faster lead times, and improved on-time delivery.

Customer satisfaction improves as sales teams have reliable information. Operational costs decrease due to reduced manual effort and fewer errors. Regulated manufacturers benefit from improved compliance and traceability.

How Nirvana Lab Can Help You With Smart Manufacturing

Nirvana Lab helps U.S. and North American manufacturers connect ERP, CRM, and MES systems into a unified, intelligent ecosystem.

Their services include enterprise integration strategy, Liferay-based platforms, API and middleware development, real-time analytics, and digital transformation consulting. The focus is on aligning business goals with technology and execution.

If you are looking to eliminate data silos and improve operational visibility, Nirvana Lab provides the expertise to make it happen.

Frequently Asked Questions

Why don’t ERP, CRM, and MES communicate out of the box?

Most enterprise systems were designed independently with unique data structures and update mechanisms. They lack shared data models and realtime integration capabilities without additional middleware. 

While cloud systems often provide better APIs, without a central orchestration layer and normalized master data, true realtime integration remains challenging. 

Implementation timelines vary based on your existing systems, data complexity, and business priorities. A phased approach with clear milestones is recommended. 

No. Smart Manufacturing emphasizes connecting systems rather than replacing them. Legacy systems can be integrated through platforms like Liferay and middleware. 

Liferay not only connects systems but also delivers unified user experiences, rolebased dashboards, and secure access  making it both an integration and user engagement layer. 

Common improvements include ontime delivery, forecast accuracy, production cycle times, inventory turns, and customer satisfaction scores. 

Not at all. Even small and midsized manufacturers see benefits from streamlined data flows, reduced errors, and unified reporting. 

Author